Power BI for Grownups

The message from the Microsoft Business Applications Summit this week was very clear: Power BI is growing up.

We have known for a while that Power BI is a great front-end tool for enterprise-scale tabular and multidimensional models.  Power BI Premium will now allow almost limitless data scale using extremely large datasets by leveraging composite models that employ both DirectQuery and VertiPaq cached mode tables.  This feature shatters the previous barriers where data models could only support either DirectQuery or cached mode (imported data).  Additionally, Microsoft publicly unveiled plans to add IT developer centric features to Power BI Desktop for managing large models, version control and application development lifecycle.

These announcements leave many open questions about how Microsoft will continue to support self-service and enterprise customers with one tool and about the long-term future of SSAS and Visual Studio-based SSDT. At this point, none of these tools are on the chopping block, but it is clear that James Phillips and his team have significant momentum and are not slowing down to wait for other products to catch-up.

In this interview with Christian Wade, he describes the benefits of this new capability.  Christian is Group Program Manager on the Power BI and Analysis Services product team with focus on data model development and scalability features.

Composite Models & Aggregations

In the opening keynote and again in his sessions, Christian demonstrated Power BI reports on the taxi driver activity database with over a trillion rows of raw data.  The larger dataset was in a Spark cluster, accessed using DirectQuery.  Aggregated tables were stored in the in-memory model using the new composite model feature.  As the data was explored in report visuals, the Power BI engine would seamlessly switch from tabular in-memory aggregate tables to DirectQuery source data in order to return low-level details.  Composite models will allow mashing-up imported database and file-based data with an DirectQuery.

There are limits and complexities with these new features.  You cannot mashup imported tables in a Power BI model based in a direct connection to SSAS, but enterprise-scale features in Power BI arguably may not steer a solution architect to select SSAS over Power BI for serious data modeling.  With incremental data refresh, large model support, row-level security and many other “big kid” features, Power BI might be a preferable choice.  I’m not ready to rule-out Analysis Services as the better option for most enterprise solutions – at least not in the near future, but Power BI is definitely heading in that direction.

Power BI Desktop Features for Developers

News Flash: Power BI Desktop will be the primary tool for serious, enterprise data model development.  A bunch of features are in the works and will arrive soon for preview.  The obvious question is what will happen to SSDT for Visual Studio and the answer is that it’s not going away but the product team is putting their energy into enhancing Power BI Desktop for now.  It will likely have some kind of “Beginner/Advanced” switch to simplify things for the novice user and isolate advanced or complicated, developer-centric features.

Here are a few screen captures of the forthcoming features:

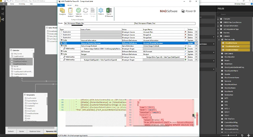
Schema Compare & Model Integration

Like the BISM Normalizer tool created by Christian Wade, there will be a fully-supported compare and merge tool baked into Desktop.  The early build is branded with components from MAQ Software.

image

Relationship Diagram Designer, Properties Pane and Application Lifecycle Management Features

A new-and-improved diagram designer is imminent.  It will allow large models to be more effectively managed and displayed.  You will have the ability to save individual views of the diagram with selected, subject-area tables.

image

Like in Visual Studio, properties can be set and managed in a Properties sheet window.  Support for standard SSAS features like display folders is coming and can be managed here.

image

Business Applications Release Notes

With the velocity of features and updates, a comprehensive set of release notes are available here.  This document will be updated frequently with the revised roadmap, feature history and announcements.

APIS and Powershell CmdLets for Power BI Administration

At the MVP Summit in March Kay Unkroth promised API endpoints and Powershell CmdLets for managing all aspects of Power BI.  He even did a dance and sang a song to make the announcement memorable.  This week, the product team delivered what they promised, with the announcement official here.

The following features and capabilities are on the delivery short list coming in the next 2-3 months:

Power BI Service

The new, “modern workspace” eventually replacing current workspaces integrated with Office 365 groups.  The new app workspace will no longer be bound to an Office 365 Group. The feature will be optional at first, but will replace current workspaces soon.

Now, users can be: Member, Admin, Contributor

Can add groups to workspace

Premium capacity tenants can have nodes in different regions

Admins will have visibility and access to all objects and resources

Microsoft Business Applications Summit

Keynotes and Featured Sessions from the Microsoft Business Applications Summit are here.

Paul Turley

Paul Turley

Microsoft Data Platform MVP, Principal Consultant for 3Cloud Solutions Specializing in Business Intelligence, SQL Server solutions, Power BI, Analysis Services & Reporting Services.

8 thoughts on “Power BI for Grownups

  1. Great information. Since last week, I am gathering details about the power bi experience.
    There are some amazing details on your blog which I didn’t know. Thanks.

  2. Great information. Since last week, I am gathering details about the power bi experience.
    There are some amazing details on your blog which I didn’t know. Thanks.

Leave a Reply to Ngan TranCancel reply

Discover more from Paul Turley's SQL Server BI Blog

Subscribe now to keep reading and get access to the full archive.

Continue reading